Modbus 总线协议转换网关案例
Modbus RTU转EtherCAT网关实现罗斯蒙特3051CG与汇川PLC化工通讯落地

一、项目背景
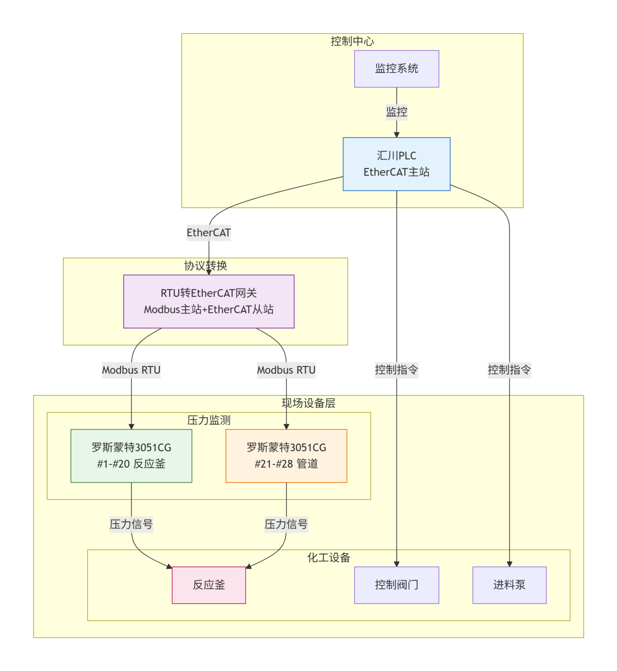
某大型化工企业的精细化工生产车间,专注于高纯度有机中间体合成,生产线采用汇川 EtherCAT 主站 PLC作为控制核心,负责反应釜温度、压力调控及原料进料量的实时闭环控制,其 EtherCAT 总线系统保障了各控制模块的高速协同响应。现场 20 台反应釜、8 条原料输送管道均配套罗斯蒙特 3051CG 压力变送器,用于监测反应釜内介质压力(工艺要求控制在 0.3-0.8MPa)及管道输送压力,该变送器采用 Modbus RTU 协议通过 RS485 接口传输数据。
因协议异构,PLC 与压力变送器无法直接通信,企业长期依赖人工每小时巡检抄录数据,不仅存在 1 小时数据延迟,还易因人工记录误差导致工艺参数误判。当反应釜压力异常波动时,PLC 无法及时获取数据并调整控制策略,常引发原料反应不充分或产物纯度不达标问题,产品不良率达 2.1%,同时高压工况下的人工巡检也存在安全隐患。
二、解决方案
采用远创智控YC-ECT-RTU Modbus RTU 转 EtherCAT 协议转换网关,搭建 “罗斯蒙特 3051CG 压力变送器→协议网关→汇川 PLC” 的三层通信架构,实现两种协议的双向无缝转换。网关在 Modbus RTU 侧作为主站主动轮询 28 台变送器数据,在 EtherCAT 侧作为从站接入 PLC 主站网络,无需改造原有设备及工艺管线,快速打通数据链路,实现压力数据实时上传与控制指令精准下发。
三、核心设备选型
控制主站:汇川 EtherCAT 主站 PLC(支持汇川 AutoShop 编程环境,EtherCAT 通信周期≤1ms,满足化工工艺实时控制需求);
检测设备:罗斯蒙特 3051CG 压力变送器(Modbus RTU 从站,测量精度 ±0.075%,适配化工腐蚀性介质与高压工况);
协议转换:Modbus RTU 转 EtherCAT 工业网关(支持最大 500 字节 I/O 数据交互,宽温 - 40℃~85℃、IP30 防护等级,适配车间高温、多粉尘、强电磁干扰环境)。
四、系统配置与调试
(一)硬件部署
网关通过 DIN 导轨安装于防爆控制柜内,EtherCAT 端口经工业级屏蔽网线接入汇川 PLC 的 EtherCAT 总线;Modbus RTU 端口通过 RS485 双绞屏蔽线与 28 台变送器串联组网,总线两端加装 120Ω 终端电阻抑制信号反射。所有通信线缆采用防腐蚀、耐磨损的工业级护套线,通过桥架敷设远离反应釜高温区与变频器等干扰源,保障数据传输稳定性。
(二)协议无缝互通与控制联动
协议自动兼容解析:网关预先集成罗斯蒙特 3051CG 压力变送器的 Modbus RTU 协议标准,同时适配汇川 PLC 的 EtherCAT 总线通信规范,通电后自动完成两种协议的适配与数据格式转换。压力测量值、设备运行状态、故障报警等核心数据无需人工映射,直接通过网关实现双向透明传输,确保 PLC 实时获取精准、完整的检测数据。
工艺控制智能联动:汇川 PLC 借助 EtherCAT 总线高速通信优势,实时接收网关转发的压力数据,并基于预设的工艺逻辑(0.3-0.8MPa 压力区间)实现智能联动控制。当检测到反应釜压力超出阈值时,PLC 自动触发联锁指令,完成进料阀开关、泄压装置启停、进料泵频率调节等动作,同时将压力数据、设备状态及报警信息同步至中控监控平台,实现 “数据采集 - 逻辑判断 - 执行控制 - 状态反馈” 的全流程自动化闭环,无需人工介入干预。

(三)调试验证
通过模拟反应釜压力波动测试,验证数据采集延迟≤40ms,28 台变送器压力数据一致性偏差≤±0.01MPa;在车间强电磁干扰、温度 45℃的工况下,连续 72 小时运行监测,数据传输成功率达 99.99%,无丢包、误传现象,满足化工行业 24 小时连续生产要求。
五、应用效果
工艺控制精准化:压力数据实时上传至 PLC,实现工艺参数闭环控制,反应釜压力波动范围缩小至 ±0.02MPa,产品纯度达标率从 97.9% 提升至 99.8%,每月减少不良品损耗约 1.2 吨;
运维模式升级:取代人工巡检模式,24 小时无间断自动监控,异常情况响应时间从 60 分钟缩短至 3 秒,消除人工巡检安全隐患,3 名巡检人员转岗至核心维护岗位,人力成本降低 40%;
设备可靠性提升:通过 PLC 实时监控变送器运行状态,提前预警设备故障,变送器故障率下降 35%,维修响应时间缩短 50%,避免因检测设备故障导致的生产停机;
扩展灵活便捷:网关支持最多 32 台 Modbus RTU 设备接入,后续新增的液位、流量检测设备可直接接入现有系统,无需修改核心控制程序,降低系统扩展成本。
六、案例总结
本方案通过远创智控YC-ECT-RTU Modbus RTU 转 EtherCAT 工业网关,成功解决了化工行业汇川EtherCAT PLC 与罗斯蒙特 3051CG 压力变送器的异构通信难题。实现了压力数据的实时采集、工艺参数的精准调控与设备状态的远程监控,不仅提升了产品质量与生产安全性,还显著降低了人力与运维成本,为化工企业数字化、智能化转型提供了高性价比的落地方案,具备广泛的行业推广价值。
Modbus 总线协议转换网关案例
Modbus RTU转EtherCAT网关实现罗斯蒙特3051CG与汇川PLC化工通讯落地
Modbus RTU转Modbus TCP协议转换网关在消防基地实现485报警器与监控屏秒级联动通讯的配置案例
Modbus TCP转CANopen协议转换网关实现西门子1200PLC与CAN协议的扭矩传感器通讯的配置案例
Modbus TCP转RS485串口转以太网模块实现命令控制电梯的配置案例
重型厂区物料转运场景中Hydec HY-800 系列 PLC采用CANOPEN转MODBUS TCP工业智能网关与威纶通触摸屏进行通讯案例
Modbus TCP转RS485串口数传模块实现测温器与上位机通讯的配置案例
ProfibusDP转MODBUSRTU物联网网关实现西门子S7-1500系列PLC与欧姆龙NJ系列PLC之间的通讯
MODBUS转ProfiNet智能网关实现汇川PLC与西门子S7-1500系列PLC的ProfiNetIO模块通讯的配置案例










