DeviceNet总线协议转换网关案例
水利水电项目中西门子1200通过ProfiNet转DeviceNet模块与温度控制器(欧姆龙E5CC-DN)进行通讯解决方案案例

一、案例背景与项目痛点
案例背景:
某大型水电站的机组轴承冷却与变压器温度监测系统需要进行智能化改造。该系统核心控制器采用性能稳定、编程通用的西门子S7-1200PLC,其工业网络为ProfiNet。而分布于机组轴承、油槽及变压器上的关键温度监测点,大量使用了高精度、可靠性强的欧姆龙E5CC-DN系列温度控制器,该设备标配的通讯接口为DeviceNet现场总线。
项目痛点(实施前):
1.协议直接不兼容:西门子S7-1200PLC不支持DeviceNet主站功能,而欧姆龙E5CC-DN温控器也不具备ProfiNet接口,两大核心设备如同使用不同语言的专家,无法直接对话。
2.数据采集盲区:主控室无法实时、远程获取遍布设备各处的温度值,运行人员只能依赖传统的就地巡检和人工记录方式,数据滞后且易出错,无法实现预警式维护。
3.系统联动失灵:由于温度数据无法上传,冷却系统的水泵、风机等执行机构无法根据实时温度进行智能启停与调速,造成了能源浪费和设备磨损。
4.布线复杂与成本高企:若考虑将所有温控器更换为ProfiNet版本,或增设额外的DeviceNet主站模块并构建独立网络,将面临巨大的设备采购成本与复杂的布线工程,施工周期长,且可能影响电站正常运行。
5.运维效率低下:参数设定、报警阈值修改等操作需要技术人员到现场逐一调试每台温控器,维护工作量大,响应速度慢。
二、解决方案核心:远创智控YC-DNTM-PN协议转换网关
为解决上述痛点,我们引入了远创智控YC-DNTM-PN协议转换网关。这款设备是一款专为工业现场异构网络集成而设计的智能网关。
网关功能简介:
双向协议转换:作为核心的协议转换网关,它实现了ProfiNet与DeviceNet两种工业网络协议的双向、透明转换。在ProfiNet侧作为从站,在DeviceNet侧作为主站。
强大的数据采集能力:作为高效的数据采集器,它能够主动轮询DeviceNet网络上的所有欧姆龙E5CC-DN温控器,读取其过程值(PV)、设定值(SV)、输出值及报警状态等所有关键数据。
即插即用与灵活配置:用户可通过简单的网页或专用配置软件,轻松设置DeviceNet从站的节点地址、波特率,并将温控器的参数映射到西门子PLC的指定输入/输出映像区。
工业级可靠性:作为一款坚固的工业网关,它设计用于应对水电站现场可能存在的电磁干扰、温度波动与振动等严苛环境,保障通讯的长期稳定。
物联网关承上启下:其物联网网关的属性为未来系统扩展预留了空间,可将采集的数据预处理后向更上层的云平台或数据中心转发。

三、清晰的解决方案与实施过程
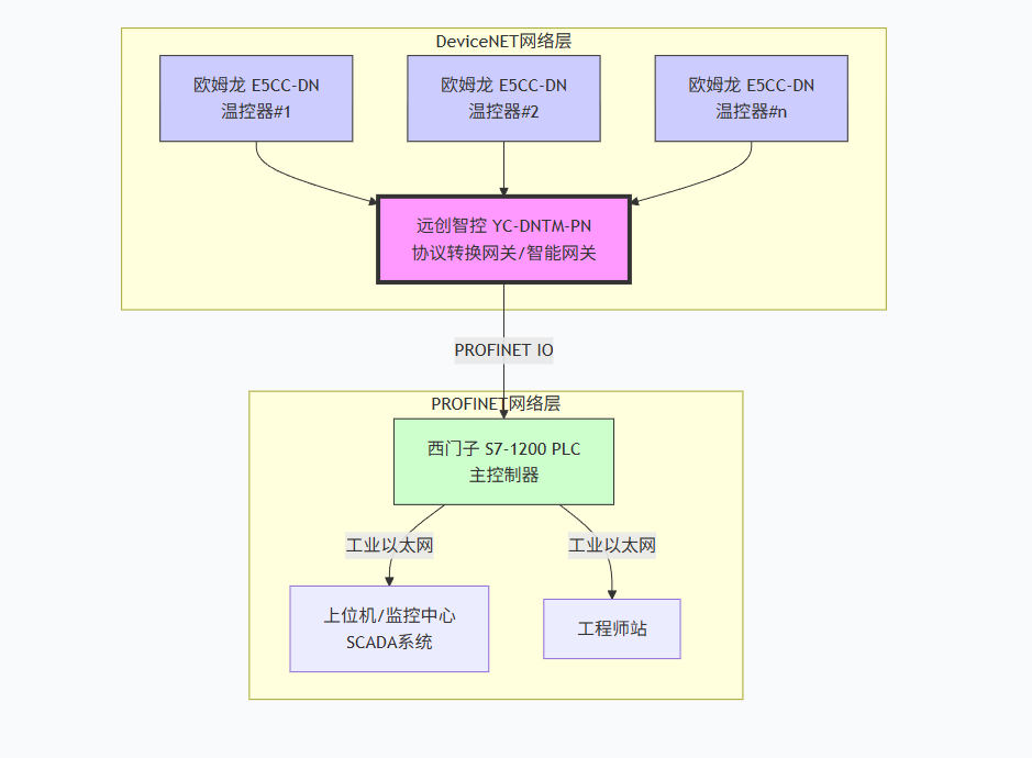
1.系统拓扑重构
2.实施过程
步骤一:硬件连接。将多台欧姆龙E5CC-DN温控器通过DeviceNet总线(使用标准5芯屏蔽电缆)手拉手并联,并接入YC-DNTM-PN网关的DeviceNet主站接口。同时,将网关的ProfiNet接口通过网线接入S7-1200PLC所在的交换机。
步骤二:网关配置。通过电脑连接网关的配置口,设置DeviceNet网络的波特率(如500Kbps),并依次扫描和配置每个温控器的节点地址,建立DeviceNet从站设备列表。
步骤三:西门子PLC组态。在TIAPortal软件中,安装网关的GSDML文件,将其作为标准的ProfiNetIO设备添加到S7-1200的ProfiNet网络中。根据温控器数量和数据量,分配足够的输入/输出字节长度(例如,每个温控器映射4字节输入和4字节输出)。
步骤四:数据映射。在网关的配置软件中,建立映射表。例如,将1号温控器的过程值(PV)映射到西门子PLC的IW0,设定值(SV)映射到QW0;将2号温控器的PV值映射到IW2,以此类推。
步骤五:编程与调试。在西门子PLC中,直接对映射好的I/O地址进行读写编程,即可实现对远方温控器的监控。下载所有配置,系统上电后即可完成通讯。
四、应用效果与项目实施前后对比

五、行业推广与前景展望
远创智控YC-DNTM-PN网关所代表的协议转换网关解决方案,其价值具有普适性。在以下主流、快速发展的行业中,这种快速集成异构设备的能力至关重要:
1.新能源汽车及锂电池制造:生产线包含大量来自不同供应商的设备(涂布、卷绕、化成分容),其PLC与智能仪表协议各异。物联网网关是构建统一数据采集平台,实现全流程追溯与智能制造的神经中枢。
2.智能仓储物流:系统集成堆垛机(西门子/三菱)、输送线(欧姆龙/台达)、AGV(多种协议)。智能网关是实现它们之间实时、可靠通讯,保障仓库高效运转的关键。
3.半导体与电子制造:该行业对洁净室温湿度、水气化工艺点温度控制要求极高。数据采集器能将不同协议的环境传感器与主控PLC无缝连接,为提升良率保驾护航。
4.食品饮料与制药:在强调合规与批次追溯的行业,工业网关能够将生产设备参数、环境数据与批次信息绑定,轻松满足FDA、GMP等严格法规的审计追踪要求。
六、总结
本次水利水电项目的成功实践雄辩地证明,面对工业现场普遍存在的“协议孤岛”问题,远创智控YC-DNTM-PN这类多功能的协议转换网关提供了最优解。它不仅是打通网络的桥梁,更是一个集数据采集器、智能网关和工业网关于一体的边缘侧关键设备。
它通过极简的部署,将异构的“方言”统一为标准的“普通话”,赋予了传统水电站实时感知、智能调控与精益运维的能力,为智慧水利的建设奠定了坚实的数据基石。随着工业互联网向垂直行业深度渗透,这种灵活、可靠且低成本的物联网网关解决方案,必将在更多关乎国计民生的基础行业中大放异彩,成为推动产业数字化、智能化转型不可或缺的驱动力量。
《具体内容配置过程及其他相关咨询请与武工留言交流》
DeviceNET总线协议转换网关案例
涂装车间西门子1200通过ProfiNet转DeviceNet模块与压力传感器(易福门FDB002)进行通讯解决方案案例
水利水电项目中西门子1200通过ProfiNet转DeviceNet模块与温度控制器(欧姆龙E5CC-DN)进行通讯解决方案案例
DeviceNet转ProfiNet协议转换网关实现西门子1200 PLC与变频器通讯在水泵优化调度的应用案例
DeviceNet转ProfiNet协议转换网关实现西门子1200 PLC与串焊机的压力传感器通讯在光伏组件制造的应用案例
DeviceNet转ProfiNet协议转换网关实现西门子1500 PLC与风机振动传感器通讯在风力发电机组风机的应用案例
DeviceNet转ProfiNet协议转换网关实现西门子1500 PLC与输送线电机驱动器通讯在矿山重型皮带机的应用案例
DeviceNet转ProfiNet协议转换网关实现西门子1200 PLC与超声波避障传感器通讯在工业自动化与检测的应用案例
DeviceNet转ProfiNet协议转换网关实现西门子1500 PLC与限位开关通讯在AGV小车上的应用案例










