Profinet总线协议转换网关案例
化学原料制造现场西门子1200PLC通过通过Profinet转Devicenet工业智能网关与库卡机器人通讯解决案例
一、项目背景
在化学原料制造现场,核心控制设备为西门子1200PLC,需实现对库卡KR 6 R900六轴机器人的实时控制与数据采集。该机器人采用Devicenet协议进行设备间通信,主要用于化学原料的自动配料、搬运及反应釜投料等工序。由于西门子 1200PLC基于Profinet协议架构,与机器人的Devicenet协议存在天然兼容性障碍,导致设备间无法直接实现数据交互。经技术论证,最终选用远创智控YC-DNT-PN智能网关作为中间转换设备,构建 "PLC-网关-机器人" 的工业通讯链路。
二、项目痛点
协议兼容性障碍:西门子 1200PLC 的 Profinet 主站架构与库卡机器人的 Devicenet 从站协议形成 "协议孤岛",传统通过 PLC 扩展模块实现的转换方案存在数据延迟(≥500ms),无法满足化学原料配比的实时性要求(±0.5% 精度)。
恶劣环境适应性差:化学车间存在腐蚀性气体、粉尘及电磁干扰,普通转换设备易出现接口氧化或信号丢包,导致机器人误动作,曾发生因通讯中断造成的原料泄漏事故。
运维效率低下:缺乏远程诊断功能,设备故障需专业人员现场排查,平均故障响应时间超过 4 小时,严重影响连续生产。同时原始数据需全量上传至 PLC 处理,增加控制系统负担。
拓扑结构限制:车间设备布局分散,传统星型布线方式成本高且难以维护,亟需支持链式网络的解决方案减少布线复杂度。
三、远创智控YC-DNT-PN智能网关功能简介
远创智控 YC-DNT-PN 是整合Profinet网关模块、边缘计算网关与智能网关数据采集器三重功能的工业级通讯设备,专为多协议转换场景设计:
双从站协议转换核心:作为专业Profinet网关模块,在 Profinet 网络中作为从站支持 100BASE-TX 传输,集成以太网交换机实现链式网络拓扑;同时在 Devicenet 网络中作为从站,支持 125K/250K/500K 自适应波特率与 poll 扫描模式,单网关可实现最多 128 字节的输入输出数据转换。
边缘计算预处理:内置边缘计算网关模块,支持本地数据滤波(剔除传感器异常值)、阈值判断(如机器人关节温度超 60℃时触发预警)及数据压缩,减少 PLC 数据处理量达 40%,确保控制周期稳定在 100ms 以内。
智能运维管理:作为智能网关数据采集器,提供以太网远程诊断接口,可实时监控通讯状态(丢包率、信号强度),支持远程修改参数(如 DeviceNet 站地址 0-63 可调),内置 24 小时数据缓存功能防止意外断电数据丢失。
工业环境适配:采用 IP20 防护设计,工作温度范围 - 40~85℃,支持 24VDC 宽压供电(18V~30V),通过电磁兼容认证,可抵御化学车间常见的电磁干扰。
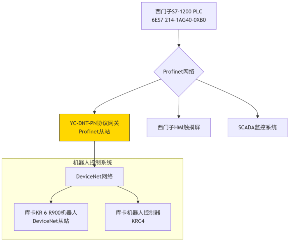
四、系统结构拓扑图
五、解决方案描述
双从站协议桥接:网关作为Profinet网关模块,通过 GSD 文件导入西门子 TIA Portal 软件完成组态,在 Profinet 网络中注册为智能从站,与 PLC 建立实时数据通道;同时在 DeviceNet 网络中作为从站,通过 5PIN 端子连接库卡机器人的 CAN 总线接口(H/L 信号线),设置波特率 500Kbps 匹配机器人控制需求。
边缘智能处理:利用边缘计算网关功能,在网关本地配置数据过滤规则:
剔除机器人关节角度 ±10° 以外的异常值
设置抓取压力阈值(0.3MPa),超限则本地触发报警信号
对原料搬运次数进行累计统计,生成生产报表
抗干扰网络设计:DeviceNet总线采用屏蔽双绞线布线,两端配置 120Ω 终端电阻;网关安装于防腐控制柜内,距反应釜等强干扰源≥2 米;Profinet 链路采用环网冗余设计,确保单点故障时通讯不中断。
远程运维体系:通过智能网关数据采集器的以太网接口,运维人员可在管理平台实时查看:
网关运行状态(CPU 负载、通讯流量)
机器人实时数据(位置坐标、运行速度)
历史故障记录(通讯中断次数、错误代码)
六、实施过程
前期准备
设备参数确认:核对西门子 1200 PLC 的 Profinet IP 地址(192.168.0.1)、库卡机器人的 DeviceNet 从站地址(1)及寄存器映射表
GSD 文件导入:在 TIA Portal 中安装网关 GSDML 文件,完成设备组态
硬件部署
网关安装:采用 35mm 导轨固定于 PLC 控制柜内,连接保护地 PE
布线实施:Profinet 采用 CAT6 屏蔽网线连接 PLC 的 X1 PN 口与网关 P1 口;DeviceNet 总线采用 24AWG 双绞线连接网关与机器人,终端并接 120Ω 电阻
参数配置
Profinet 从站地址:192.168.0.2
DeviceNet 波特率:500Kbps,输入输出长度各 32 字节
边缘计算规则:关节温度 > 60℃触发报警
PLC 编程:编写数据读写程序,将机器人位置数据映射至 DB1 数据块
联调测试
通讯测试:验证机器人状态数据(如 I10.0 为运行信号)与控制指令(如 Q10.0 为启动信号)的实时性
压力测试:连续 72 小时满负荷运行,记录数据丢包率 < 0.01%
应急测试:模拟 PLC 主站切换,验证网关冗余切换时间 < 50ms
七、应用效果
控制精度提升:实现机器人位置控制精度达 ±0.1mm,满足化学原料配比的严苛要求,产品合格率从 92% 提升至 99.5%。
通讯稳定性增强:数据更新周期稳定在 100ms,连续运行 3 个月无通讯中断,彻底解决传统方案的丢包问题。
运维效率优化:通过智能网关数据采集器的远程诊断功能,故障排查时间从 4 小时缩短至 30 分钟,年减少停机损失超 50 万元。
扩展能力保障:网关支持最多 64 个 DeviceNet 节点,预留的备用接口可直接接入新增机器人,无需额外配置。
八、项目实施前后效果对比
九、主流前景行业推荐
新能源电池制造:在锂电匀浆、叠片工序中,需实现 Profinet 控制系统与 DeviceNet 机器人的协同,Profinet网关模块可保障极片搬运精度。
半导体封装测试:洁净车间内,通过边缘计算网关实现设备本地数据处理,满足半导体生产对微振动(≤1μm)的严苛要求。
生物医药制剂:在无菌灌装环节,智能网关数据采集器可远程监控机器人运行状态,符合 GMP 对设备追溯的规范要求。
智能仓储物流:自动化立体仓库中,网关可连接 Profinet PLC 与 DeviceNet AGV,实现货物搬运的精准调度。
十、总结
本方案通过远创智控YC-DNT-PN智能网关的三重核心功能Profinet网关模块的协议转换、边缘计算网关的本地智能、智能网关数据采集器的远程运维,成功破解了化学原料生产中 Profinet 与 DeviceNet 的协议壁垒。实施后不仅提升了生产控制精度与系统稳定性,更通过数字化手段降低了运维成本,为流程工业的设备互联提供了可复制的解决方案。随着工业 4.0 的深入推进,此类多协议转换技术将在新能源、半导体等高端制造领域发挥更大价值,推动工业通讯从 "兼容互通" 向 "智能协同" 升级。
《具体内容配置过程及其他相关咨询请与武工留言交流》
Profinet协议转换网关
ProfiNet转EtherCAT协议转换网关实现欧姆龙PLC与步进驱动器通讯通讯在光伏板组装线的应用案例
现代食品与包装行业1500通过ProfiNet转DeviceNet模块与编码器(堡盟 FHDK 10P6101)进行通讯解决方案案例
精密机床制造企业1200通过ProfiNet转DeviceNet模块与机床I/O模块(贝加莱 5003系列)进行通讯解决方案案例
机器人工作站中西门子1500通过ProfiNet转DeviceNet模块与CNC机床I/O模块进行通讯解决方案案例
DeviceNet转ProfiNet协议转换网关实现西门子1500 PLC与贴标机伺服驱动器通讯在制药医疗的应用案例
DeviceNet转ProfiNet协议转换网关实现西门子1200 PLC与输送线温度控制器通讯在连续式隧道式杀菌机的应用案例
DeviceNet转ProfiNet协议转换网关实现西门子1500 PLC与AGV 舵机控制器通讯在港口集装箱运输的应用案例
DeviceNet转ProfiNet协议转换网关实现西门子1200 PLC与烟草水分传感器通讯烟叶复烤厂的应用案例










